把本站从Zeabur转移到Cloudflare
放弃Zeabur
今天用域名访问一下本站发现打不开了,Zeabur服务无响应

到Zeabur控制台看了一下,发现服务停止了,重新启动、重新部署也不行,一直在排队。
看了下邮箱,搞半天是上个月额度超了给我停了?但是这个月额度还充足,却启动不了。

Google了一下,发现近些天不少人反馈这个情况,想来之前有时候也会有部署长时间排队的情况,看来是白嫖的人太多了。


不管怎么说还是感谢Zeabur提供了这么久的免费服务,一开始是没想好到底搭个什么网站,选了这个大而全的平台。既然现在明确了就弄个静态博客,所以也没必要用这么重的服务了,直接换大善人CloudFlare的Pages
拥抱Cloudflare
Gemini 3Pro说,对于我这种“个人博客”+“不想花钱”+“注重访问速度”的需求,Cloudflare Pages 目前确实是“版本之子”,综合实力第一。
-
它的免费额度极其慷慨,对于个人博客来说等于无限。
-
具体额度:
-
流量/带宽: 无限(这是它最大的杀手锏,别人家都限额)。
-
构建次数: 每月 500 次。
-
访问官网 www.cloudflare.com

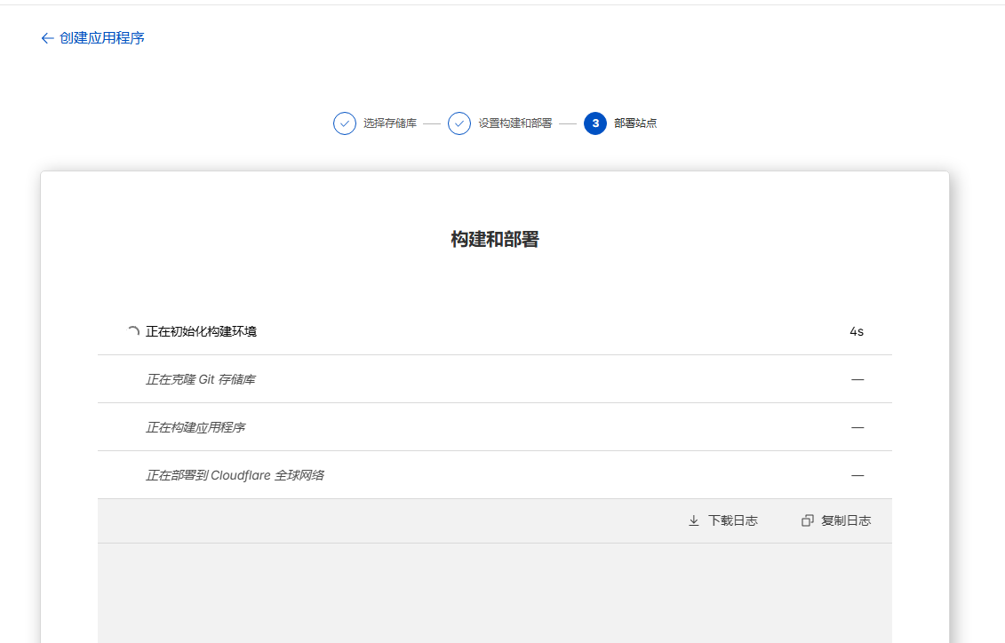
静态站点使用Pages功能,直接点下面的小字开始使用,有点类似Github Pages,但是得益于CF强大的CDN,速度要好很多。

这里建议在环境变量配置一下版本号,先检查一下本地使用的版本hugo version


很快就构建部署好了,大概一分钟。

这里先用它的二级域名访问一下发现没问题,准备把域名解析过来。
域名配置
发现去年在Linux.do 跟着热佬薅的namecheap的0元域名快到期了。

幸好在spaceship.com 上面还有几个域名,拿过来一个用了。
直接把域名托管到Cloudflare
在Cloudflare添加域,等一会它变成活动的。

再去Workers 和 Pages,添加自定义域名,等待状态变为活动。

这时候再使用域名访问,就可以了。

配置优化
虽然经过上面的配置,使用根域名已经可以访问了,但是这时候发现使用www域名和在不刻意加https:// 前缀访问时,页面会是 
和常规的域名服务商或者托管平台不同,Cloudflare少了一些无脑的默认设置,换来的是:更快的跳转速度(边缘计算)、更强的抗攻击能力(隐藏源站)、以及以后对流量极其精细的控制权。
解决这个问题,首先是让www域名重定向到根域名,cf已经帮我们考虑到这个问题了,官方提供的规则模板,在下图页面找到这个模型进入进行配置,使用通配符模式即可。

第二步是开启始终使用HTTPS,虽然上图中我们发现有一个HTTP重定向到HTTPS的模板,但是那个毕竟要手动配置,而且占用1/10的规则额度,所以如果没有特殊需求的话,按照下图这个位置,一键开启始终使用HTTPS是比较合适的。

总结
整体速度比之前好多了,也不担心再超额被关停服务,Cloudflare Pages也支持ci/cd,简直是为静态网站量身定制的。